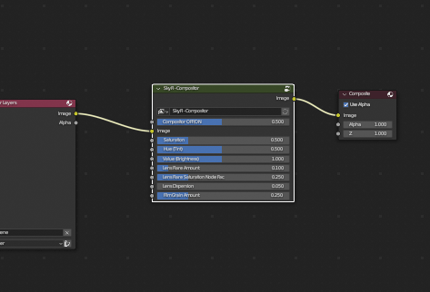
Easy Access Compositor Tab
We've set up a compositor tab that features the Nodes window as well as windows for the 3D Viewer and the Render Result. With Blender's new Viewport Compositor viewing option, you can now see your compositor output in realtime!





